What you need to know before submitting the November 1 membership report to the Grand Lodge check list.
CLMS is required to submit the report (see 2008 convention news) click the link below for more information. (Semi Annual Reporting features on the elks.org web site are not available until Oct 16th to prevent premature submission of this report)
Check List of steps before submitting Novembr 1st membership report.
| □ | Make sure you are using version 1.101.311 or later of CLMS. See the lower right hand corner of the "Members Edit" screen in CLMS. |
| □ | Open "Lodge Settings" screen and verify that the "12 Mo Dues only" checkbox is checked if your lodge only accepts 12 month dues. It should be unchecked if the lodge permits 6 Mo dues payment. |
| □ | Make sure your "ACTIVE" count is correct |
| □ | Make sure you are online (dial-up/wi-fi users must connect before running CLMS) |
| □ | Make sure your adds and drops agree with your Secretary Worksheet. Make adjustments as needed to balance (see notes below concerning the ACTIVE count vs. the CLMS ending count) |
You may file your November report after the 2nd (final) Lodge meeting in October but before the filing deadline.
Make sure that all membership changes have been made up to and including October 31 and refrain from making membership changes beyond October 31 until after your report is filed with Grand Lodge via the website.
Note: The GER Class count for 2008/2009 only includes Initiations during Sept & Oct.
Note: effective now, CLMS will add to the reinstatement count if your CLMS ACTIVE count is higher than the ending count computed by the formula (Starting Number + Adds - Drops). CLMS will continue to perform this adjustment until the Annual Report is filed and then the adjusted ending count will become your new starting count.
If your CLMS ACTIVE count is lower than the ending count computed by the formula (Starting Number + Adds - Drops). CLMS will advise that this condition exists and refer you to Knowledgebase article 154 for instructions to reduce the new ending count when the next Annual Report is filed. DON'T WAIT TILL THE LAST MINUTE!!!
When you are ready to file the November report, follow the HELP file instructions provided below to SUBMIT the report to Grand Lodge via the Internet.
Semi Annual Report (November 1 Report)
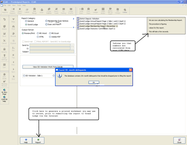
| 1. | Click the "Reports" button. |

| 2. | Running the Semi Annual Report is as simple as checking the "Grand Lodge" option. Then Select the "Grand Lodge Membership Report (November1)" from the list of reports in the right hand pane. The report will start calculating the numbers based on the information entered in "CLMS". You will get status messages indicating changes you may need to make. In the example below there are 18 records that are in arrears and need to be dropped before submitting the report. |

| 3. | Once all issues have been resolved and you are ready to submit your "Membership Report" you can start the submission process by simply clicking the green "Click to continue November Report submission to GL website" button. You are not done yet there are more steps beyond step 3 to successfully submit your November 1 report. Continue to the next step. |

| 4. | Verify that you really wish to submit the report |

| 5. | A message box will appear "Nov Report issue" indicating that you will be connecting with your secretary login to the elks.org website. |

| 6. | Click next to continue. If you view messages indicating problems, note these issues and repair in your "CLMS" database. Once you are sure that the indicated problem is resolved you may then re-submit. |

| 7. | Have your secretary login handy supply your secretary user name, password and check the "Terms of Service" agreement option. Next click the "Login" button. |

| 8. | The Semi Annual Form will be opened verify numbers on the report, you can scroll down to see more. If any numbers do not agree with what you believe you have, then you need to review your data in CLMS to reconcile. |

| 9. | Once you have verified the numbers contained on your report is correct you are ready to submit. Check the "secretary name", check off the box to certify that you are indeed the Secretary for your lodge and and provide your "FEIN number. finally click the "Submit to Grand Lodge Now" button. |
| 10. | The Browser will open up a page thanking you for your submission. Note that you are no longer required to mail hard copies to your PGER, District Deputies or State Officials as the report can now be accessed online for these individuals. You can click the link "Display Membership Report" to see a on screen representation of this report. |

| 11. | On this page you can see the what the printed report will look like. You may print this report or save as "PDF" format to be emailed as an attachment to anyone that you need to. |

| 12. | Below is the result from clicking the "PDF Format" link. You can click the save button, then attach this to email and send, or you may save the file for future reference. |

Once the Semi-Annual Report has been successfully submitted you cannot re-submit it again. You can review your report in HTML or PDF format by visiting the Grand Lodge Reporting area:
http://www.elks.org/grandlodge/reports/novemberReports.cfm
See Also
Reference
Suggestions or bug reports about the CLMS product or help can be emailed to CLMS Helpdesk.
© B.P.O. Elks of U.S.A. All rights reserved.
Page url: http://www.YOURSERVER.com/index.html?repmembership.htm