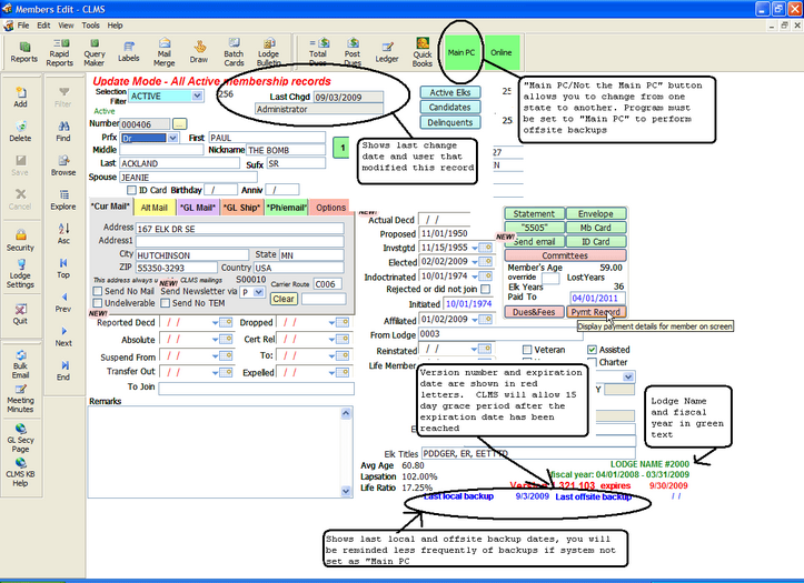
The Membership screen is the default screen displayed upon starting "CLMS", see figure below . While CLMS - Chicago Lodge Membership System is being run the Membership screen cannot be closed. Creating new members, editing existing members, generating reports, printing statements, creating envelopes, and posting dues for a member are all done from the Membership screen. In short, the Membership screen is the core of the system and provides the most detail about your individual members. Note there are several dates located on the lower right hand portion of the "Members Edit" screen that are helpful to maintain CLMS and keep it current. 1st there is the "fiscal year:" in green text, 2nd there is "Version" number and "Expires" date in red text and lastly there is the "Last local backup" and "Last offsite backup" dates which will tell you the last time either or both of these backups have been performed. New fields have been added "Last Chgd" and a text box below showing the last changed date and the user that modified the record.

Main PC/Not the Main PC button - Allows you to designate the computer you are on as the "Main PC" or "Not the Main PC", the Main PC designation requires a regular backup schedule. The button will change colors green for "Main PC" or yellow for "Not the Main PC". You will be prompted upon clicking this button to verify you wish to change the assignment of this computer from one to the other. Offsite backups will only be allowed if "CLMS1" is set to "Main PC" designation.
fiscal year - Handy to make sure that you are running your system for the current year.
Expire date - You can keep using your current version of "CLMS1" for up to 15 days after the expiration date has been reached. You will be reminded to update but will be allowed bypass the update for 15 days after the the displayed expiration date in the lower right hand corner of the membership screen. Once this 15 day grace period has been reached, the program will display the "Version has expired" message box. You must then click the "OK" button and when prompted to update allow the update to run.

Last local backup and Last offsite backup - It is important to perform backups on a regular basis, so that in the event of CLMS not working due to some problem, you will have a way to retrieve your data and hard work. Check these dates regularly and make sure your system is backed up on a regular basis.
When your computer is set as the "Main PC" you will get messages reminding you to perform weekly and daily backups. If you have your system set as "Not the Main PC" you will not get these important reminders.

Upon getting these warning messages it would be prudent of you to click the "Yes" button and perform both the local and offsite backups on a regular basis. See for full backup instructions. Backup Membership Data

See Also
Tasks
How to: Add a New Member by Affiliation
How to: Add a New Member by Initiation
Address Information Maintenance
![]()
Suggestions or bug reports about the CLMS product or help can be emailed to CLMS Helpdesk.
© B.P.O. Elks of U.S.A. All rights reserved.
Page url: http://www.YOURSERVER.com/index.html?screenmembership.htm